CVE-2020-1206 | Windows SMBv3ÐÅϢй©·ì϶¹«¸æ
°ä²¼¹¦·ò 2020-06-120x00 ·ì϶¸ÅÊö
|
CVE ID |
CVE-2020-1206 |
ʱ ¼ä |
2020-06-12 |
|
Àà ÐÍ |
II |
µÈ ¼¶ |
¸ßΣ |
|
Ô¶³ÌÀûÓà |
ÊÇ |
Ó°ÏìÁìÓò |
|
0x01 ·ì϶ÏêÇé
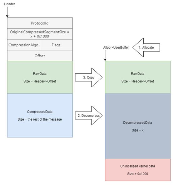
΢ÈíÓÚÖܶþ°ä²¼ÁË6Ô°²È«¸üв¹¶¡£¬½¨¸´ÁË129¸ö·ì϶¡£ÆäÖÐÔ̺¬Ò»¸öWindows SMBv3 ¿Í»§¶Ë/·þÎñÆ÷ÐÅϢй©·ì϶£¨CVE-2020-1206£©,×êÑÐÈËÔ±½«Æä¶¨ÃûΪSMBleed¡£¸Ã·ì϶λÓÚSMBµÄ½âѹËõº¯ÊýÖУ¬ÓëSMBGhost»òEternalDarkness·ì϶(CVE-2020-0796)λÓÚͳһº¯ÊýÖУ¬¹¥»÷ÕßÀûÓø÷ì϶ÎÞÐèÉí·ÝÑéÖ¤¼´¿ÉÔ¶³Ìй©ÄÚºËÄÚ´æÐÅÏ¢£¬ÈôÊÇÓë֮ǰ±¬³öµÄCVE-2020-0796·ì϶½áºÏ£¬Äܹ»ÊµÏÖÔ¶³Ì´úÂëÖ´ÐС£
ÒªÀûÓÃÕë¶Ô·þÎñÆ÷µÄ·ì϶£¬Î´¾Éí·ÝÑéÖ¤µÄ¹¥»÷ÕßÄܹ»½«ÌØÔìÊý¾Ý°ü·¢Ë͵½Ö¸±ê SMBv3 ·þÎñÆ÷¡£ÒªÀûÓÃÕë¶Ô¿Í»§¶ËµÄ·ì϶£¬Î´¾Éí·ÝÑéÖ¤µÄ¹¥»÷Õß½«±ØÒªÅäÖöñÒâµÄ SMBv3 ·þÎñÆ÷£¬²¢Ëµ·þÓû§Ïνӵ½¸Ã·þÎñÆ÷¡£ÓÉÓÚSMBµÄ½âѹËõº¯ÊýSrv2DecompressData ÔÚ´¦Ö÷¢Ë͸øÖ¸±êSMBv3 ·þÎñÆ÷ÐÂÎÅÒªÇóʱ´æÔÚÎÊÌ⣬´Ó¶øÊ¹¹¥»÷ÕßÄܹ»¶Áȡδ³õʼ»¯µÄÄÚºËÄÚ´æ²¢Åú¸ÄѹËõÖ°ÄÜ¡£
¹ØÓÚ·ì϶ÀûÓõÄPoC£¬²Î¿¼Á´½ÓÈçÏÂ:
SMBleed POC£ºhttps://github.com/ZecOps/CVE-2020-1206-POC¡£
SMBleedÓëSMBGhost½áºÏµÄPOC: https://github.com/ZecOps/CVE-2020-0796-RCE-POC¡£
0x02 Ó°ÏìÁìÓò
ÒÔÏÂÊÇCVE-2020-1206·ì϶ÊÜÓ°ÏìµÄϵͳ°æ±¾£º
Windows 10 Version 1909 for 32-bit Systems
Windows 10 Version 1909 for x64-based Systems
Windows 10 Version 1909 for ARM64-based Systems
Windows Server, version 1909 (Server Core installation)
Windows 10 Version 1903 for 32-bit Systems
Windows 10 Version 1903 for x64-based Systems
Windows 10 Version 1903 for ARM64-based Systems
Windows Server, version 1903 (Server Core installation)
Windows 10 Version 2004 for ARM64-based Systems
Windows 10 Version 2004 for x64-based Systems
Windows 10 Version 2004 for 32-bit Systems
Windows Server, version 2004 (Server Core installation)
0x03 ´ëÖý¨Òé
΢ÈíÒѾ°ä²¼²¹¶¡¸üУ¬ÏÂÔØÁ´½Ó£º
https://portal.msrc.microsoft.com/zh-CN/security-guidance/advisory/CVE-2020-1206
½ûÓà SMBv3 ѹËõ
ÄúÄܹ»Ê¹ÓÃÒÔÏ PowerShell ºÅÁî½ûÓÃѹËõÖ°ÄÜ£¬ÒÔ×èֹδ¾Éí·ÝÑéÖ¤µÄ¹¥»÷ÕßÀûÓÃSMBv3·þÎñÆ÷µÄ·ì϶¡£
Set-ItemProperty -Path "HKLM:\SYSTEM\CurrentControlSet\Services\LanmanServer\Parameters" DisableCompression -Type DWORD -Value 1 -Force
°ÑÎÈ£º
1. ½øÐиü¸Äºó£¬ÎÞÐè³ÁÆô¡£
2. ´Ë½â¾ö²½Öè²»ÄÜ×èÖ¹ÀûÓà SMB ¿Í»§¶Ë£»±£»¤¿Í»§¶ËÇë²Î¿¼ÒÔÏÂÁ´½Ó£º
https://support.microsoft.com/zh-cn/help/3185535/preventing-smb-traffic-from-lateral-connections
3. Windows »ò Windows Server ÉÐδʹÓà SMB ѹËõ£¬²¢ÇÒ½ûÓà SMB ѹËõ²»»á²úÉú¸ºÃæµÄ»úÄÜÓ°Ïì¡£
ÄãÄܹ»Ê¹ÓÃÏÂÃæµÄ PowerShell ºÅÁî½ûÓøñäͨ²½Öè¡£
Set-ItemProperty -Path "HKLM:\SYSTEM\CurrentControlSet\Services\LanmanServer\Parameters" DisableCompression -Type DWORD -Value 0 -Force
°ÑÎÈ£º½ûÓô˽â¾ö²½Öèºó£¬ÎÞÐè³ÁÆô¡£
0x04 ÓйØÐÂÎÅ
https://securityaffairs.co/wordpress/104584/hacking/microsoft-vulnerability-smbleed.html?utm_source=rss&utm_medium=rss&utm_campaign=microsoft-vulnerability-smbleed
0x05 ²Î¿¼Á´½Ó
https://portal.msrc.microsoft.com/zh-CN/security-guidance/advisory/CVE-2020-1206
https://blog.zecops.com/vulnerabilities/smbleedingghost-writeup-chaining-smbleed-cve-2020-1206-with-smbghost/
0x06 ¹¦·òÏß
2020-06-09 ΢Èí¸üзì϶²¹¶¡
2020-06-12 VSRC°ä²¼·ì϶¹«¸æ


¾©¹«Íø°²±¸11010802024551ºÅ