¡¾·ì϶¹«¸æ¡¿LinuxÌáȨ·ì϶Nimbuspwn
°ä²¼¹¦·ò 2022-04-280x00 ·ì϶¸ÅÊö
2022Äê4ÔÂ26ÈÕ£¬Î¢ÈíÅû¶ÁËÆäÔÚLinuxϵͳÖз¢ÏֵĶà¸ö°²È«·ì϶£¬ÕâЩ·ì϶ͳ³ÆÎª¡°Nimbuspwn¡°£¬×ÛºÏÀûÓÿɽ«È¨ÏÞÌáÉýΪ root¡£
0x01 ·ì϶ÏêÇé
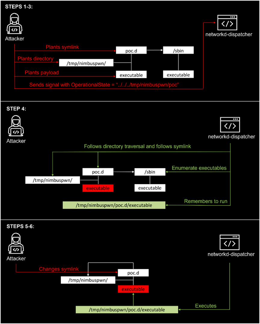
ÕâЩ·ì϶ԴÓÚÒ»¸öÃûΪnetworkd-dispatcherµÄsystemd×é¼þ£¬¸Ã×é¼þÊÇÓÃÓÚ systemd-networkd ÏνÓ״̬¸ü¸ÄµÄµ÷¶È·¨Ê½ÊØ»¤¹ý³Ì¡£
×êÑÐÈËÔ±·¢ÏֵݲȫÎÊÌâÔ̺¬£º
l Ŀ¼±éÀú£¨CVE-2022-29799£©£ºÁ÷³ÌÖÐûÓÐÒ»¸öº¯Êý¶ÔOperationalState»òAdministrativeState½øÐÐËãÕÊ¡£ÕâЩ״̬±»ÓÃÀ´³ÉÁ¢¾ç±¾õè¾¶£¬Òò¶ø×´Ì¬¿ÉÄÜÔ̺¬Ä¿Â¼±éÀúģʽ£¨ÀýÈç".../.../"£©£¬ÒÔÌÓÀë"/etc/networkd-dispatcher "Ŀ¼¡£
l ·ûºÅÁ´½Ó¾ºÕù£º¾ç±¾·¢ÏÖºÍsubprocess.Popen¶¼×ñÑ·ûºÅÁ´½Ó¡£
l Time-of-check-time-of-use£¨TOCTOU£©¾ºÕùǰÌᣨCVE-2022-29800£©£º¾ç±¾±»·¢ÏÖºÍËüÃDZ»ÔËÐÐÖ®¼äÓÐÒ»°´¹¦·ò¡£Äܹ»ÀûÓô˷ì϶½«networkd-dispatcher ÒÔΪÊôÓÚroot µÄ¾ç±¾´úÌæÎª²»ÊôÓÚroot µÄ¾ç±¾¡£
µÍȨÏÞÓû§Äܹ»½áºÏÀûÓÃÕâЩ·ì϶ÒÔʵÏÖÌáÉýȨÏÞ»òÖ´ÐÐÆäËû¶ñÒâ»î¶¯£¬Ä¿Ç°ÕâЩÎÊÌâÒѻ㱨¸ø networkd-dispatcher µÄÊØ»¤ÈËÔ±¡£¹ÌÈ»ÆäÖÐijЩ·ì϶ÀûÓÃÄѶȽϸߣ¬µ«µ±·ì϶ÀûÓôúÂëÄܹ»Õ¼ÓÐÌØÈ¨·þÎñ»ò¹ý³ÌϵÄbus name£¨×ÜÏßÃû³Æ£©Ê±£¬Äܹ»³É¹¦ÀûÓà Nimbuspwn·ì϶¡£


Ó°ÏìÁìÓò
networkd-dispatcher < 2.2.1-0
0x02 ´ëÖý¨Òé
ĿǰÒѾ½¨¸´ÁËÕâЩ·ì϶£¬Äܹ»Éý¼¶µ½×îа汾networkd-dispatcher 2.2.1-0¡£
ÏÂÔØÁ´½Ó£º
https://gitlab.com/craftyguy/networkd-dispatcher
https://manpages.ubuntu.com/manpages/focal/man8/networkd-dispatcher.8.html
0x03 ²Î¿¼Á´½Ó
https://www.microsoft.com/security/blog/2022/04/26/microsoft-finds-new-elevation-of-privilege-linux-vulnerability-nimbuspwn/
https://www.bleepingcomputer.com/news/security/new-nimbuspwn-linux-vulnerability-gives-hackers-root-privileges/
https://thehackernews.com/2022/04/microsoft-discovers-new-privilege.html
0x04 ¸üа汾
°æ±¾ | ÈÕÆÚ | Åú¸ÄÄÚÈÝ |
V1.0 | 2022-04-28 | ³õ´Î°ä²¼ |
0x05 ¸½Â¼
±¦ÔËÀ³¹Ù·½ÍøÕ¾¼ò½é
±¦ÔËÀ³¹Ù·½ÍøÕ¾¹«Ë¾³ÉÁ¢ÓÚ1996Ä꣬²¢ÓÚ2010Äê6ÔÂ23ÈÕÔÚÉî½»ËùÖÐÓ×°åÕýʽ¹ÒÅÆÉÏÊУ¬ÊǹúÄÚ¼«¾ßʵÁ¦µÄ¡¢Õ¼ÓÐÆëÈ«×ÔÖ÷֪ʶ²úȨµÄÍøÂ簲ȫ²úÆ·¡¢¿ÉÐŰ²È«ÖÎÀíÆ½Ì¨¡¢°²È«·þÎñÓë½â¾ö¹æ»®µÄ×ÛºÏÌṩÉÌ¡£
¹«Ë¾×ܲ¿Î»ÓÚ±±¾©ÊÐÖйشåÈí¼þÔ°£¬ÔÚÈ«¹ú¸÷Ê¡¡¢ÊÓ×¢×ÔÖÎÇøÉèÓзÖÖ§»ú¹¹£¬Õ¼Óи²¸ÇÈ«¹úµÄÇþ·ϵͳºÍ¼¼ÊõÖ§³ÖÖÐÐÄ£¬²¢ÔÚ±±¾©¡¢ÉϺ£¡¢³É¶¼¡¢ÕÑͨ¡¢³¤É³¡¢¾£ÃÅµÈ¶àµØÉèÓÐÑз¢ÖÐÐÄ¡£
¶àÄêÀ´£¬±¦ÔËÀ³¹Ù·½ÍøÕ¾ÖÂÁ¦ÓÚÌṩӵÓйú¼Ê¾ºÕùÁ¦µÄ×ÔÖ÷´´Ðµİ²È«²úÆ·ºÍ×î¼Ñʵ¼Ê·þÎñ£¬Ô®ÊÖ¿Í»§È«ÃæÌáÉýÆäIT»ù´¡ÉèÊ©µÄ°²È«ÐԺͳö²úЧÁ¦£¬Îª´òÔìºÍÌáÉý¹ú¼Ê»¯µÄÃñ×åÐÅÏ¢°²È«²úÒµÁì¾üÆ·ÅÆ¶ø²»Ð¸ÖÂÁ¦¡£
¹ØÓÚ±¦ÔËÀ³¹Ù·½ÍøÕ¾
±¦ÔËÀ³¹Ù·½ÍøÕ¾°²È«Ó¦¼±ÏìÓ¦ÖÐÐÄÖØÒªÕë¶Ô³ÁÒª°²È«·ì϶µÄÔ¤¾¯¡¢¸ú×ٺͷÖÏíÈ«Çò×îеÄÍþвµý±¨ºÍ°²È«»ã±¨¡£
¹Ø×¢ÒÔϹ«¼ÒºÅ£¬»ñȡȫÇò×îа²È«×ÊѶ£º



¾©¹«Íø°²±¸11010802024551ºÅ